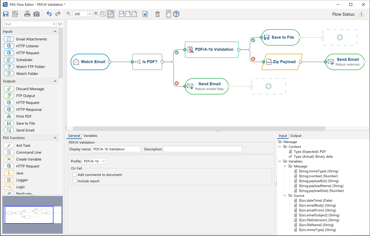
The workflow editor is a user friendly graphical interface used to create & design your workflows. The editor contains a primary Graph area where the workflow will be designed. Surrounding the graph are additional panes such as the Node Palette and Properties Pane used to create your flow. All panes are re-sizable as needed by dragging the dividers if needed.

The Toolbar is located at the top of the workflow editor window and includes the basic functions such as Saving, Printing and view navigation options.
The Node Palette is located on the left side of the workflow editor. The Node Palette contains an organized list of the available Nodes or processors to be used on the graph. To use them just select a node from the palette and drag it onto the appropriate location of the Graph. See Creating & Editing Workflows.
The central area of the Workflow Editor contains the Graph where the workflow is designed and created. It provides a visual representation of the document workflow showing each node and process through the flow and their connections. As the graph grows it will you can pan & zoom to adjust the view.
The Properties Pane displays the settings or options available for the currently selected node on the graph.
When no nodes are selected on the graph it will display the Workflow Properties with options such as Name and Startup as well as the Trouble Handling settings for the flow.
The Node Metadata Pane displays the input and output properties of the currently selected node on the graph. These can be used to debug or diagnose validation issues as well as provide a list of current Variables in the flow.
Qoppa Software's PDF Automation Server for Windows, Linux, Unix, and macOS
Automate PDF Document Workflows through RESTful Web Services & Folder Watching
Copyright © 2002-Present Qoppa Software. All rights reserved.